NEWS

Our web page is on air with its new interface

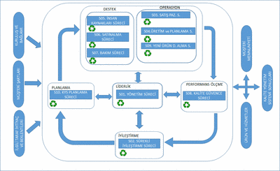
Metem Otomotiv's Quality Methods

Metem Otomotiv has ISO 9001:2015 and IATF16949 quality cert.  

Firm is focused on continuous improvement.

PPAP, FMEA,KPI, Kaizen like techniques is used as tool.

 

Equipments;

Profile Projection

Rockwell Hardness Mach.

Surface Rough Tester

Coating Thickness Mach.

ETİK DEĞERLER POLİTİKASI

Bu Değerler Politikası,  personelinin şirket çıkarlarına en uygun şekilde davranmasını ve şirket değerleri, sorumlulukları ve önceliklerine göre belirlenen etik kurallara eksiksiz uymasını sağlamak amacıyla hazırlanmıştır. Etik Yönetmeliği tüm METEM A.Ş çalışanlarını kapsamaktadır.

2. Uygulaması

2.1 Ek İş

Personelin iş saatleri dışındaki zamanını değerlendirmesi kendisine özel bir konudur. Ancak METEM A.Ş, personelinin performansını etkileyecek ve işine zarar verebilecek uygulamalar içerisinde olmasına izin vermez.

2 Menfaat

Menfaat, hediye, bahşiş, parasal değeri olan herhangi bir servis olarak tanımlanır.

a.     Hiçbir personel ya da personel yakınının, rakipler, tedarikçiler ya da iş yapılan başka bir firmayla dolaylı ya da dolaysız menfaat sağlayabileceği bir ilişkisi olmamalıdır.

b.     Personel, rakip bir firmanın ya da METEM A.Ş. ile iş yapacak olan özel bir şirketin sahibi veya ortağı olmamalıdır.

c.     Hiçbir personel iş yapılan bir firmadan kendi ya da tanıdıklarının adına dolaylı ya da dolaysız şekilde karşılıksız iş yapmasını isteyemez.

d.     Şirket bilgisinin, ürününün, programının kişisel çıkar için kullanılmasına ya da üçüncü kişilere kullandırılmasına izin verilemez.

2.3 Hediye ve Bahşişler

a.     Personel, METEM A.Ş ile iş yapan ya da yapmak isteyen hiçbir kişi ya da kuruluştan kendi adına para, örnek ürün veya maaşıyla mütenasip olmayan bir hediye kabul edemez.

b.     Personel, şüpheli gördüğü durumları yöneticisine bildirmekle yükümlüdür. 

c.     Bayramlarda ve yılbaşında gelen hediyeler şirkete gelmiş kabul edilir. Bu hediyelerin ne şekilde kullanılacağı, Genel Müdürlük tarafından belirlenir.

d.     İş yapılan firmalardan gelen yemek davetleri, içeriğin işle ilgili olması durumlarında kabul edilebilir.

e.     Yapılan yarışmalar sonunda genel müdürlüğün onayıyla satış personeline verilen tatil ya da ürün ödülleri kabul edilebilir.  Bu ödüller hediye olarak değerlendirilmez.

2.4 Yasalara Aykırı Davranışlar

Aşağıda belirtilen davranışlarda bulunan personelin işine derhal son verilir:

a.     İşyerine silah, patlayıcı ya da yanıcı maddeyle gelmek.

b.     Kişiye zimmetli olmayan malı bölüm yöneticisinden yazılı izin almadan iş yerinden çıkartmak.

c.     Şirketin ya da şirket personelinin eşyasına bilerek ve isteyerek zarar vermek.

d.     Şirket raporlarını ya da kayıtlarını yanıltmak, değiştirmek, tahrip etmek ya da ortadan kaldırmak veya bir başkasının bunları yapmasına yardımcı olmak.

e.     Yasa dışı örgütlere üye olmak. 

2.5 Gizli Bilginin Uygunsuz Kullanımı

a.     Her personel, METEM A.Ş ?ni ilgilendiren tüm finansal ve ticari bilginin şirkete özel ve gizli olduğunu bilmelidir.

b.     Bu tür bilgiler, görevlendirme çerçevesi dışında kesinlikle konuşulmaz.

c.     Şirket tarafından yetkilendirilmiş kişi / kişiler dışındaki hiçbir personel, hiçbir medya mensubuna şirketle ilgili bilgi veremez ya da bu konularda onlarla görüşme yapamaz.

d.     Ticari Sırlar ve Müseccel Bilgiler

 

Personelin, işyerinde çalışması ve görevi nedeniyle öğrendiği her türlü ticari, mesleki, teknik bilgi, "gizli" olarak değerlendirilir. Şirket personelinin, aşağıda belirtilen konularda Üst Yönetim tarafından yetkilendirilmeden üçüncü kişilere bilgi vermesi yasaktır.

§  Finansal veriler

§  Personel bilgisi

§  Pazarlama stratejileri

§  İşverenin yurt içi / yurt dışı anlaşmalarla elde ettiği teknolojik bilgiler (know-how)

§  Müşteri bilgisi

§  Açıklandığında şirketin menfaatine aykırı olabilecek diğer bilgiler

Quality Policy

Our Policy;

* To identify customer's needs and expections and to create quick solutions.

* To use high technology for satisfy customer continously .

* To accept principle of "all of us are responsed about quality".

* To motivate our employees.

* To analyze all of process with measurable values and always to improve production.

So we accept that we always follow our goals and to standartize in our employees.

ÇEVRE POLİTİKASI

METEM OTOMOTİV olarak faal halde olduğumuz; ROT MİLİ VE AŞIK İMALATI VE SATIŞI kapsamı dahilinde;


İlgili taraf (İç/Dış Bağlam) ihtiyaç ve beklentilerini ve Müşteri memnuniyetini esas alarak, sürdürdüğü hizmet faaliyetlerinde, çevreye verebileceği olumsuz etkileri en aza indirmek,


Faaliyetlerinde çevre ile ilgili hususlarda Ulusal ve uluslararası standartlara, yasal zorunluluklara uymak,


Yürüttüğü tüm faaliyetlerinde, geri dönüştürülebilir atıklarını değerlendirmek, sınırlı olan doğal kaynak kullanımlarını azaltmak, çevreye zararlı atıklardan dolayı oluşacak kirliliği önlemek, doğal varlıkları korumak, canlı hayatı olumsuz etkilememek, çevreyi kirletmemek ve olumlu yönde geliştirmek için gerekli tedbirleri almak ve aldırmak,


Çevre yönetim çalışmalarını ve çevresel etkilerin azaltılması yönünde yaptığı çalışmaları tüm süreçlerde geliştirmek ve sürekli iyileştirmek, çevre politikamızdır.


Bu doğrultuda METEM OTOMOTİV olarak Çevre Hedeflerimizi belirleyeceğimizi, hedeflerimizi sürekli gözden geçireceğimizi ve bu politikamızı tüm çalışanlarımız arasında yaygınlaştıracağımızı taahhüt ederiz.